akt. 12.10.2008 / 08.10.2016

Hier ist der Versuch ein neues einfaches Ligaspiel aufzubauen, in dem man den Spieler etwas weniger Aufmerksamkeit widmen muss und trotzdem durch taktische Aufstellung sein Geschick beeinflussen kann

1. man meldet sich an : über dieses Formular

2.man gibt seine Züge ab, über dieses Formular

3. man schaut sich den Spielberichtsbogen (gibts per email), die Tabelle (s.u.) und die Ergebnisse (s.u.) an.

(Neuheiten und Änderungen der 19, Runde in Blau) (alte Daten)


Decathlon = 10 Kampf der TT Asse : Spiel 01

Biathlon = 3 er Wettkampf der TT Asse : Oberhof Ruhpolding Oslo Holmenkollen

Fussball - 3 Vorrunden A B C Finale Runde


XLIga Runde 2017:
Liga Pokal
01. Einzel Doppel Spiele Tabelle Pokal

Neue Runde 2016: Team Tabelle Neue Runde 2016: Team Kreuz Tabelle

Bundesliga Oberliga (Planung) Pokal
01. Tab Erg. TTC Düdorf Tab Erg. Pokal TTC Düdorf Profi Pokal Spiele
02. Tab Erg. TTF BuBo I Tab Erg. Pokal Flick (Backshootern) Meisterschaft Spiele
03. Tab Erg. TTF BuBo I Tab Erg. Pokal Stonehenge Backshooter Pokal
04. Tab Erg. TTC Flitzpiepe Tab Erg. Stonehenge Backshooter Pokal Dänemark WM Länder
05. Tab Erg. Stonehenge Backshooter Tab Erg. TTF Siegen Pokal TTF Buntenbock I Spiele
06. Tab Erg. TTC Flitzpiepe Tab Erg. TTF Buntenbock I Pokal TSV Waldhausen Spiele
07. Tab Erg. TTF Buntenbock I Tab Erg. TTC Dresden Pokal TTF Siegen Spiele
08. Tab Erg. TTF Buntenbock I Tab Erg. TTF Siegen Profi Pokal TTC Düdorf Spiele
09. Tab Erg. TTF Buntenbock I Tab Erg. TTF Buntenbock II Duo Pokal TTC Düdorf Spiele
10. Tab Erg. TTF Siegen Tab Erg. TTC Dresden Pokal Rückhandpeitsche (Tresen) Meisterschaft Spiele
11. Tab Erg. Tab Erg. Pokal Spiele

Alte Runden - Nicht mehr verfügbar
Runde Bundesliga Oberliga Regionalliga Pokal WM/Ko Turnier
43. Tab Erg. Tab Erg. Tab Erg. Pokal Profi Pokal Spiele
42. Tab Erg. TTC Oberberg II Tab Erg. SVP Allstars Tab Erg. TTF Buntenbock II Pokal Profi Pokal Spiele
41. Tab Erg. TTC Oberberg II Tab Erg. TTC Ahlefeld Tab Erg. TSV Himmelreich Pokal Profi Pokal Spiele
40. Tab Erg. TTC Oberberg II Tab Erg. TTF Shanghai Tab Erg. TTF Buntenbock II Pokal TTC Oberberg II Teilnehmer Spiele
39. Tab Erg. TTC Oberberg II Tab Erg. SVP Allstars Tab Erg. ASC Werne Pokal TTC Oberberg III Profi Pokal Spiele
38. Tab Erg. TTV Schnitthausen Tab Erg. SSV Fortschritt Lichtenstein Tab Erg. TTC Seoul Pokal TTC Oberberg III Profi Pokal Spiele
37. Tab Erg. TTV Schnitthausen Tab Erg. TTV Schwarzenbeck Tab Erg. TTF Buntenbock I Pokal TTC Oberberg III Profi Pokal Spiele
36. Tab Erg. TTV Schnitthausen Tab Erg. SSV Fortschritt Lichtenstein Tab Erg. Halmstadt BTK Pokal TTV Schnitthausen Profi Pokal Spiele
35. Tab Erg. SV Nili Tab Erg. Women Allstars Tab Erg. TTC Ballonabwehr Pokal 1. TTC Oberberg III Profi Pokal Spiele
34. Tab Erg. TTV Schnitthausen Tab Erg. SVP Allstars Tab Erg. TTC Oberberg II Pokal TTV Schnitthausen Profi Pokal Spiele
33. Tab Erg. TTV Schnitthausen Tab Erg. TTF Buntenbock II Tab Erg. Team Germany Pokal TTV Schnitthausen Profi Pokal Spiele
32. Tab Erg. TTV Schnitthausen Tab Erg. TTF Buntenbock I Tab Erg. TSV Himmelreich Pokal Börde Team '06 Teilnehmer Spiele
31. Tab Erg. 1. TTC Oberberg III Tab Erg. SSV Fortschr. Lichtenstein Tab Erg. TTC Sidespin Pokal Börde Team '06 Teilnehmer Spiele
30. Tab Erg. Berlin Allstars Tab Erg. TTF Buntenbock I Tab Erg. TTC Beijing Pokal Börde Team '06 Teilnehmer Spiele
29. Tab Erg. Berlin Allstars Tab Erg. TTC Oberberg II Tab Erg. TTC Ballonabwehr Pokal TTV Schnitthausen Teilnehmer Spiele
28. Tab Erg. Berlin Allstars Tab Erg. TTC Ahlefeld Tab Erg. TSV Himmelreich Pokal TTC Schupf Teilnehmer Spiele
27. Tab Erg. TTF Buntenbock II Tab Erg. TTF Shanghai Tab Erg. SV Nili Pokal TTF Buntenbock II Teilnehmer Spiele
26. Tab Erg. TTF Buntenbock II Tab Erg. Stonehenge Backshooters Tab Erg. TTF Shanghai Pokal TTC Ballonabwehr Teilnehmer nicht ausgesp.
25. Tab Erg. TTF Buntenbock II Tab Erg. SV Fortschritt Lichtenstein Tab Erg. Team Germany Pokal TTF Buntenbock II
24. Tab Erg. Talentschmiede Germany Tab Erg. TTF Düsseldorf Tab Erg. TTC Beijing Pokal Stonehenge Backshooters
23. Tab Erg. TTF Buntenbock II Tab Erg. TTC Schupf Tab Erg. TTF Vollenhove Pokal Talentschmiede Germany
22. Tab Erg. TTF Buntenbock II Tab Erg. 1. TTC Oberberg III Tab Erg. Halmstadt BTK Pokal Talentschmiede Germany
21. Tab Erg. Talentschmiede Germany Tab Erg. TT Osterode Tab Erg. TTF Düsseldorf Pokal TTF Buntenbock II
20. Tab Erg. Talentschmiede Germany Tab Erg. Stonehenge Backshooters Tab Erg. TTC Ahlefeld Pokal Stonehenge Backshooters
19. Tab Erg. Talentschmiede Germany Tab Erg. TTC Oberberg II Tab Erg. Women Allstars Pokal Börde Team '06 KO Schema KO Spiele
18. Tab Erg. TTF Buntenbock II Tab Erg. TTF Buntenbock I Tab Erg. TTC Sidespin Pokal Stonehenge Backshooters KO Schema KO Spiele
17. Tab Erg. Talentschmiede Germany Tab Erg. Halmstadt BTK Tab Erg. Staffel Allstars Pokal Börde Team '06 KO Schema KO Spiele
16. Tab Erg. Talentschmiede Germany Tab Erg. TTG Ostfriesland II Tab Erg. TSV Himmelreich Pokal Talentschmiede Germany
15. Tab Erg. Talentschmiede Germany Tab Erg. Team Germany Tab Erg. TTC Vollenhove Pokal TTF Buntenbock II
14. Tab Erg. TTF Buntenbock II Tab Erg. TTV Schwarzenbeck Tab Erg. TTC Ballonabwehr Pokal Team Germany
13. Tab Erg. TTF Buntenbock II Tab Erg. Talentschmiede Germany Tab Erg. TTG Ostfriesland II Pokal TTF Buntenbock I
12. Tab Erg. TTF Buntenbock I Tab Erg. TTC Oberberg III Tab Erg. Team Germany Pokal TTF Buntenbock II
11. Tab Erg. TTF Buntenbock I Tab Erg. ASC Werne Tab Erg. TTG Ostfriesland II Pokal TTF Buntenbock II
10. Tab Erg. TTF Buntenbock I Tab Erg. Halmstadt BTK Tab Erg. TTC Oberberg II Pokal TTF Buntenbock II
9. Tab Erg. TT Osterode Tab Erg. TTF Buntenbock II Pokal TTF Buntenbock I
8. Tab Erg. Stonehenge Backshooters Tab Erg. Börde Team '06 Pokal TTF Buntenbock II
7. Tab Erg. TTC Oberberg III Tab Erg. TTF Buntenbock II
6. Tab Erg. SV Fortschritt Lichtenstein Tab Erg. TT Osterode
5. Tab Erg. Stonehenge Backshooters Tab Erg. Attacke SV
4. Tab Erg. Stonehenge Backshooters Tab Erg. TTC Oberberg III
3. Tab Erg. TTG Ostfriesland Tab Erg. FC Frauenpower
2. Tab Erg. TTG Ostfriesland I
1. Tab Erg. TTG Ostfriesland I

Sieger Bundesliga : Talentschmiede Germany 7 Siege

PokalSieger : Buntenbock II 6 Siege

hier der Link zur Vereinshistorie

hier der Link zur Ruhm Tabelle

hier der Link zur Beste SLG Spieler
Neu! : wer spielte bisher wie gegen wen ? : hier sieht man es! RangTabelle

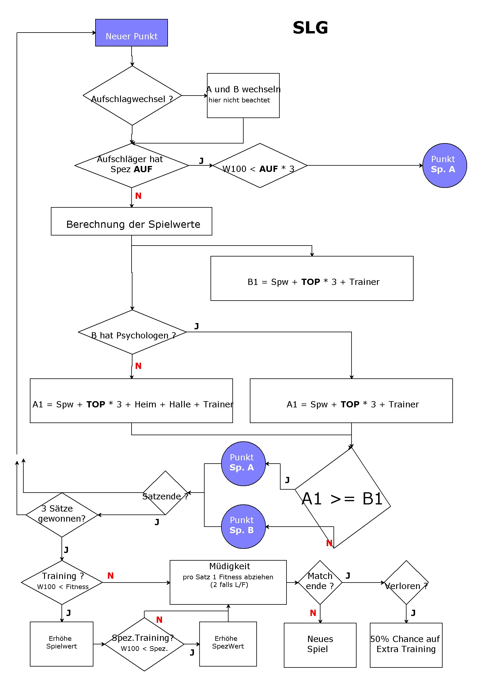
Regeln :

jeder Mitspieler (MS=Du der Du das liest, also der "Trainer") betreut eine Vereinsmannschaft von 7(6) TT Spielern. Jeder Spieler ist verschieden gut. Dies wird durch einen einfachen Punktwert von 1..100 (oder mehr) ausgedrückt. Wenn zwei Spieler gegeneinander spielen, wird per Computer ein einfaches TT-Spiel ausgefochten, die Ergebnisse sieht man dann in einer Tabelle. Der Spieler kann sich dabei verbessern (ca. 50% Chance falls man 100% Fit ist!) und verliert beim Spielen aber Fitness (3,4 oder gar 5 Punkte, je nachdem wieviele Sätze ein Spiel dauert), je mehr er verliert, d.h. je weniger Fitness er hat, um so schlechter spielt er und um so geringer sind seine Lernchancen!

Der MS hat dazu vor jeder Begegnung mit einem fremden Verein eine Spieleraufstellung abzugeben. Spieler die nicht mitspielen (von den 7(6) spielen nur 4) können sich nicht verbessern, aber sie gewinnen durch die Ruhepause Fitness hinzu +12(+13 bis Runde 25)(+20)

Die Spielstärke ist eine Kombination von Spielwert und Fitness :

Beispiel : Ma Lin - Spielwert 75, Fitness 60 (von 100), ergibt Spielstärke 45 (Wert*fitness/100)

Im Spiel werden einfach die Spielstärken + ein 100 seitiger Würfelwurf verglichen, wenn der Rückschläger mehr hat, hat er den Punkt, sonst der Aufschläger. Der Heimspieler hat 5 Punkte Bonus!

(ab einem Spielwert > 200 ist die Formel leicht anders, er Einfluss der Fitness ist geringer)

Ablaufplan SLG

Spielfolge

(ab Runde 19 geändert)
H1xG2
H2xG1
H3xG4
H4xG3
H1+H2xG3+G4
H3+H4xG1+G2
H4xG4
H3xG3
H2xG2
H1xG1
H3+H4xG3+G4
H1+H2xG1+G2

Neu : unten auf der Seite findet man einen beispielhaften Spielbericht!

Übrigens bedeutet das "x" hinter den Spielen im Spielbericht, das der Spieler seine Fertigkeiten um einen Punkt verbessert hat, das "T" bedeutet "x" und Verbesserung in Spezialfähigkeit (nicht anstatt)!.


NEU :

Regenerationsrate

bisher bekam jeder Spieler der nicht spielt, also aussetzt, +13(+20) an Fitness hinzu, das reichte je nachdem mehr oder weniger aus.
Jetzt hat jeder Spieler eine individuelle Regenerationsrate.

Diese hängt vom Alter ab und sinkt von 15 (Max.) auf 11 wenn der Spieler älter wird. (neu ab Staffel 38)
Neu: in Pokalspielen wird nicht regeneriert!


Alter

jeder Spieler hat ein Alter. Es reicht von 16 - 40+x Jahren
Ab 38 Jahre verliert der Spieler jedes Jahr 2% der maximal erreichbaren Fitness, d.h. ein 41jähriger spieler hat nur noch 92% maximale Fitness
Ab 40 Jahren besteht eine Chance von 20% pro Jahr das sich der Spieler aus eigenen Stücken zur Ruhe setzt.
Ab 45 Jahren besteht eine Chance von 2 * 20% pro Jahr das sich der Spieler aus eigenen Stücken zur Ruhe setzt.
Ab 50 Jahren ... hält einer solange durch ???
Ausscheiden und Neue Spielfiguren
Entweder der Spieler scheidet aus eigenen Stücken aus (s.o.) oder er wird entlassen.
In beiden Fällen kann der Trainer einen neuen Spieler kostenlos einstellen. Dessen Alter liegt bei 18 Jahren. Die Spielpunkte liegen knapp unter dem Durchschnitt der schlechtesten 5 Spieler (S6) aller Vereine - AUSNAHME : man kann nie mehr Punkte bekommen, als bei dem Spieler stehen, den man gerade entlassen hat (oder gehen lassen musste).
Alternativ kann der Trainer aber auch einen Spieler aus dem Altersbereich 16 - 22 jahre verpflichten. Je älter der Spieler ist, desto mehr Punkte hat er, allerdings kann er dann nur noch weniger Jahre für den Verein im Profi Bereich spielen, die jüngeren Spieler haben etwas weniger Punkte, bleiben aber länger!

Spezialisierung

Jeder Spieler kann sich spezialisieren:
Jede Spezialisierung hat ein Level von 1-10. Bei jedem erfolgreichen Training hat man die Chance einen 1/10 Punkt dazu zu bekommen, die Chance ist 90% wenn die Eigenschaft 1 ist, 80% bei Lvl 2 usw. Wenn man z.B. 2.9 hat und bekommt einen 1/10 Punkt dazu, dann hat man die Eigenschaft auf Lvl 3!

Aktive Spezialisierungen

AUFSCHLAG : der Spieler hat ein Aufschlag Level von 1-10. Je Level hat man "vor" dem eigentlichen Spiel eine Chance von 2%, bzw 3% (bis Lvl 5, ab Lvl 6) den Punkt einfach durch eine spezielle Angabe zu machen.
ABWEHR : Der Spieler kann, wenn er den Schlag des Gegners nicht zurückbekommt, einfach noch einen Versuch. Allerdings wird vom 2. Versuch die zahl (10-n)*5 abgezogen (n ist das Level des Abwehrers)
Topspinner : alle Bälle haben durch ihren gefährlichen Spin einen Spielbonus von 1 Punkte je Level, bzw +1 ab dem 3 und nochmal +1 ab dem 6 Level
Schupf : (neu) durch den guten Schnitt hat der Spieler, ähnlich wie beim Topspin einen - aber deutlich kleineren - Bonus. Zusätzlich reduziert der Schupfer für je 2 Level von seiner Schupffähigkeit 1 Lvl des Gegners: Beispiel : Klaus ist 8 Lvl Aufschläger, wenn er gegen Fritz - 6 Lvl Schupfer spielt, kann er nur noch als 5 Lvl Aufschläger agieren.

Passive Spezialisierungen

Kondition : der Spieler hat je Level eine 3% Chance während eines Spieles keine Fittness zu verlieren. Dadurch bleibt die Mannschaft insgesamt frischer und man ist stärker.
Mentale Power : In schwierigen Spielsituationen, z.B. bei Rückstand 4 : 9 oder schlechter, oder bei einem gleichstand 10:10 macht der Spieler einen Mentaltest, wenn der gelingt, bekommt der Spieler einen Bonus in doppelter Höhe seines mentalen Levels zu seinen Spielpunkten dazu addiert. Zusätzlich hat er eine 5% Chance pro Level sich auch ohne Psychologen vom Heimvorteil des Gegeners zu befreien!
Doppel : der Spieler hat sich besonders auf seinen Einsatz im Doppel vorbereitet. Das Doppel bekommt pro Level der Doppel Spezial Eigenschaft einen Bonus von 2 Punkten, Beispiel : Klaus hat Lvl 3, Peter LvL 5 , dann hat ihr gemeinsames Doppel einen Bonus von 16 Punkten!
DKO : der Spieler hat je Level eine 1,5% Chance während eines Spieles keine Fittness zu verlieren. Dadurch bleibt die Mannschaft insgesamt frischer und man ist stärker. UND der Spieler hat sich besonders auf seinen Einsatz im Doppel vorbereitet. Das Doppel bekommt pro Level der Doppel Spezial Eigenschaft einen Bonus von 1 Punkten, Beispiel : Klaus hat Lvl 3, Peter LvL 5 , dann hat ihr gemeinsames Doppel einen Bonus von 8 Punkten!
ECK : (neu) ECKen-fuzzler – der Eckenspieler lässt den Gegner besonders viel laufen. Ein 10.0 ECKenspieler hat eine Chance von 50% dass der Gegner mehr Fitness in dem Spiel verliert.
Diese Eigenschaft ist eine passive Spieleigenschaft (wie KON, DKO, DOP). Da dies dem anderen Verein schadet, ist die gegnerische Mannschaft wütend, wenn 3 oder mehr ECKenschubser in einem Match auftreten und bekommt 10 Spielpunkte im ganzen Match extra (pro Spiel).

Alle Eigenschaften wirken nur im Einzel, Ausnahme nat. : die Doppel Eigenschaft!

Jeder Spieler darf zu Anfang nur eine Spezialisierung haben

Wenn man sich zuerst für eine Spezialisierung entscheidet muss man in ein Wochenendlager, dabei verliert man 10 Spielpunkte und 10 Fittnesspunkte!
2. Spezialisierung
sobald die erste Spezialisierung 80 erreicht hat, kann man eine zweite wählen. Dabei muss eine Spezialisierung aus der Gruppe
MEN, KON, DOP, ECK
die andere aus
TOP, ABW, AUF, ECH
sein.

LT (Looser Training)

(ab Runde 14)

Der ein Match verlierende Verein hat eine Chance von 25%, dass jeder mitspielende Spieler durch Beobachtung der gewinnenden Gegner nach dem Spiel einen Spielstärkepunkt dazu bekommt. Sollte das passieren, wird es im Spielberichtsbogen entsprechend vermerkt!


Unfälle

(ab Runde 29)

alle 500 Spiele passiert mal ein Unfall, der Spieler verletzt sich entweder physisch oder psychisch (Zwangsjacke!). Als Konsequenz verliert der Spieler Fitness : 40P Ist allerdings entweder ein Arzt (physischer Unfall) oder ein Psychologe (psychischer Unfall) in der Halle (also auch beim Gegner!) dann kann dieser Ersthilfe leisten und alles wird nicht so schlimm (nur 20P verlust!)


Geld

(ab Runde 9) Jeder Verein bekommt jede Saison einen Geldbetrag
200 TTEuro Regionalliga (also auch Absteiger)
300 TTEuro Oberliga (also auch Absteiger)
500 TTEuro Bundesliga (also auch Aufsteiger)
Zusätzlich gibt es einen Bonus von 100 TTEuro für:
1. den Pokalsieger
2. den BundesLiga-Ersten


Wellness + Sportstudio

Wer ein Wellness / Sportstudio baut, der kann die Spieler zwischen den Begegnungen besser aufbauen. Je nach Stufe des Gebäudes haben alle Spieler eine Chance von + 20% einen Extra Punkt im Fitness-Heilungs prozess zu bekommen.

WellnesStufe Kosten Wirkung
1 300 20% Chance auf +1 Regeneration
2 700 40% Chance auf +1 Regeneration
3 1200 60% Chance auf +1 Regeneration
4 1700 80% Chance auf +1 Regeneration
5 2300 100% Chance auf +1 Regeneration
6 3000 100% Chance auf +1 Regeneration + weitere 20% Chance auf +1 Regeneration
6 3800 100% Chance auf +1 Regeneration + weitere 40% Chance auf +1 Regeneration

Jugendheim

(ab Runde 24/25)

Wer ein Jugendheimbaut, hat die Möglichkeit besseres Jugendtraining anzubieten und wird dann bessere Spieler finden, die ihm als Jugendliche zur Verfügung stehen.

Heim Ausbaustufe Kosten Wirkung
1 100 +5 Spielpunkte
2 300 +10 Spielpunkte
3 700 +10 Spielpunkte, +1 Spezialisierung
4 1500 +15 Spielpunkte, +1 Spezialisierung
5 3100 +20 Spielpunkte, +1 Spezialisierung
6 4600 +10 Spielpunkte, +2 Spezialisierung
7 6100 +15 Spielpunkte, +2 Spezialisierung

Sporthalle

(ab Runde 9) Jedes Team spielt in einer baufälligen Sporthalle
Diese kann man durch Einsatz der Mittel verbessern.Bessere Sporthallen haben Einfluss auf die Einnahmen und den Heimvorteil!
Hallen Level Kosten Mehreinnahmen Heimspielvorteil
A 500 100 +1
B 800 200 +2
C 1200 300 +3
D 1700 400 +4
E 2400 500 +5
F 3300 600 +6
G 4300 700 +7
H 5400 800 +8
I 6600 900 +9
J 8900 1000 +10
die Mehreinnahmen beziehen sich auf die Einkünfte pro Spielsaison!

Achtung : man muss erst Halle A bauen, ehe man Halle B bauen kann usw (s. Monopoly - erst 4 Häuser dann Hotels :-) =


Trainer

(ab Runde 9)
Aus diesem Geldbetrag kann man sich einen Trainer für eine Saison anstellen. Die Trainer haben verschiedene Level von Fähigkeiten - aber auch von Preisen pro Saison:
Level Kosten + Spielp + Training
1 100 + 2 3 %
2 300 + 4 6 %
3 600 + 6 9 %
4 1000 + 8 12 %
5 1500 + 10 15 %
6 2100 + 12 18 %
dabei heisst :

Kosten : die gesamten Kosten des Trainers für eine Saison - Tipp : man kauft sich mal eine Saison keinen oder einen Trainer Lvl 1 und hat dann genug gespart um einen besseren Trainer in der nächsten Saison zu bestellen.

+ Spielp : soviele Punkte werden jedem Spieler durch aktives Coaching bei jedem Spiel dazu addiert

+ Training : um soviel % erhöht sich die Trainingschance für nicht mehr ganz fitte Spieler...

Beispiel : Klaus hat Fitness 91%, dann hat er eine Chance von 91% nach dem Spiel etwas zu lernen und sich zu verbessern. Wenn sein Verein den Trainer Stufe 3 angeheuert hat, hat er eine 100% Chance (91+9=100)


Betreuer

(ab Runde 9) Man kann folgende Spezialtrainer anheuern. Diese Betreuer können nur anstelle eines regulären Trainers angeheuert werden, nicht zusätzlich!

a) den Spezialtrainer - dieser Trainer erhöht während des Spieles alle Spezialfähigkeiten um 1 Level. er kostet 300 TT Euro pro Saison

b) den Psychologen - wenn man den dabei hat, leidet man nicht unter dem Heimvorteil der Gastgeber, da einem der Psychologe auf die ungewöhnliche Umgebeung einstimmt. Also selbst wenn der Gegner die Super Dupa Halle hat und man schon erfürchtig in das Olympiastadion einmarschiert, während die generischen Pom-Pom Girls die Zuschauer anheizen, so raubt man durch den Psychologen den Gegner seinen Vorteil! leider lässt er sich von schönen Frauen leicht ablenken : s.u. - Kosten pro Saison : 300 TT Euro(ab Runde 18, bis dahin 200 TT Euro)

c) die Blondine - sie wird nur im Heimspiel aktiv (reist nicht gerne!). Es gelingt ihr den gegnerischen Psychologen total abzulenken, so dass er seiner Aufgabe nicht mehr nachkommen kann. Ebenso verfällt ihr der gegen. Trainer, so dass er nur eine Stufe niedriger seine Wirkung entfaltet. Nur der Spezialtrainer ist unbeeindruckt von ihren Reizen! - Kosten pro Saison : 300 TT Euro

d) der Arzt und Physiotherapeut - durch gezielte Massagen und seine Erfahrungen in der Tour de France ;-) kann dieser Betreuer die Fittness des Spielers schneller wieder herstellen, das Team kann also z.B. öfter mal locker flockig spielen, denn die Spieler bekommen beim pausieren 3(5) Fitness mehr zurück, also z.B. statt 13 Fitness 16 Fittness zurück. - Kosten pro Saison : 300 TT Euro (ab Runde 18, bis dahin 200 TT Euro)


Kurwochendende

(ab 18. Runde)
Jede Saison kann jedes Team einmal (maximal!) eine Auffrischungskur einlegen - wenn denn genug Geld für die Reise in der Vereinskasse ist!
Dabei kann man zwischen 2 Kurorten wählen :
a) Norderey - 100 TT Euro für das Team - bringt 5 Fittness Punkte je Spieler zurück
b) Chiemsee - 300 TT Euro für das Team - bringt 10 Fittness Punkte je Spieler zurück
Letzteres ist aus Preisgründen wohl eher etwa für die Bundesliga!

Schläger

(neu 2016, 2. Runde)
man kann einen Schläger kaufen.
Die Schläger gibt es in verschiedenen Qualitätsstufen, je besser der Schläger umso mehr hilft er beim Spiel,
aber umso teurer ist er auch. Jeder Schläger nutzt sich im Spiel ab
Zuerst hat er 150 Stabilitätspunkte (SP), pro Match (Spiel) wird ein SP abgezogen
Sobald er weniger als 100 SP hat, kann er kaputt gehen (w100%), bzw sind die Beläge so abgenutzt das er wertlos wird.
Level Kosten + Spielp
1 10 + 1
2 20 + 2
3 35 + 3
4 55 + 4
5 80 + 5
6 110 + 6
7 145 + 7


Trainingslager vor einer Saison

Jeder Verein kann vor einer Saison in ein Trainingslager fahren. Dort passiert folgendes :
1. Jeder Spieler verliert 10 Spielpunkte
2. der Trainer kann 60 Spielpunkte [(spielerzahl-1) *10] neu auf die Spieler verteilen - egal wie, also beliebig
Obacht : die Ligaleitung behält es sich vor die Spieler nach ihren Spielpunkten zu sortieren!
Technisch schickt man einfach eine email, vor der Saison, wie man seine 60 Punkte verteilen will.

Einzelmeisterschaften

Nach der 5. Saison werden erstmals Einzelmeisterschaften im SLG abgehalten. Das geht so:

Jeder Verein kann einen Spieler anmelden - wieviele Punkte oder Fittness der hat ist egal.

Die Anmeldung geht über diesen Link.

Die Austragung folgt den Regeln des TTT - bitte dort lesen!

Der Gewinner erhält neben dem Deutschen Einzeltitel in der offefen Meisterschaft des SLG auch 100 TT-Euro für die Vereinskasse und entweder 3 extra Trainingspunkte oder 0.3 Spezialpunkte!




Die Vereine spielen in einem 4 vs 4 System mit 2 Paarkreuzen und 4 Doppeln, so dass bei einem Stand von "7 : x" Schluss ist

Die Anordnung im Paarkreuz wird immer von der einmal zu Anfang jeder Saison festgelgten Position bestimmt (also nicht von der momentanen Stärke, die ja durch mangelnde Fittness deutlich schlechter sein kann!

Das Spielsystem pro Spiel ist relativ simpel. Bei mehr als 20 Punkten Unterschied wird es für den schwächeren Spieler schon sehr schwierig zu gewinnen. Es ist also mehr eine Frage : wie stelle ich mein Team auf, wie verteile ich meine Anfangspunkte, wer darf wann ausruhen usw.

Anfangskonfigurationen

z.B. : 80, 80, 80, 10,10,10 - stark, aber schwach auf Pos. 4, immer schlecht beim Wechseln

oder 90,90, 40,40,10,10 - gar nicht schlecht, aber wehe man muss einwechseln

oder 60,60,50,50,30,30 - stark im unteren Paarkreuz, wahrscheinlich eher schlecht oben, gut im Wechsel

oder 90,50,45,45,40,10 - gut oben und unten, und ein guter Einwechsler ist auch dabei - der 6. fällt etwas ab...


Beispiel eines Spielberichtes :

Spielbericht : Runde 14 Ergebnis&xnbsp;   Trainer Halle LT
Heimverein K6 TTF Düsseldorf 3 Spz-Tr. B x
Gastverein K1 TTG Ostfriesland II 6 -    
        fett = locker-flockig                    
aktuelle Spielstärke = Fitness*Spielwert/100
Aufstellung   Heim Gast
1 S1 543 Michael Maze TOP +20 S1 595 Franz AUF 20
2 S3 515 Christian Süß TOP +20 S2 542 Eilers AUF 27
3 S5 470 Ryusuke Sakamoto TOP +14 S3 487 Steinweg TOP +17
4 S6 443 Nobody DOP +14 S5 444 Freese AUF 9
Doppel 1 D1 529 Michael Maze / Christian Süß D1 570 Franz / Eilers
Doppel 2 D2 470 Ryusuke Sakamoto / Nobody D2 469 Steinweg / Freese
  Doppel 3 D3 507 Michael Maze / Nobody   D3 519 Franz / Freese  
  Spieler Ergebnis Satz1 Satz2 Satz3 Satz4 Satz5 Lernerfolg  
Spiele H1xG2 S1 S2 3 : 1 9 11 11 7 11 4 11 4 X X
H2xG1 S3 S1 0 : 3 2 11 1 11 1 11 X T
H3xG4 S5 S5 3 : 0 11 1 11 5 11 9 X T
H4xG3 S6 S3 0 : 3 3 11 3 11 4 11 X
H1+H2 x G1+G2 D1 D1 0 : 3 5 11 1 11 3 11 X X
H3+H4 x G3+G4 D2 D2 3 : 0 11 4 11 2 12 10 X X
H1xG1 S1 S1 0 : 3 2 11 5 11 2 11 X X
H2xG2 S3 S2 0 : 3 7 11 9 11 12 14 X
H3xG3 S5 S3 1 : 3 14 12 8 11 7 11 9 11 X X
H4xG4 S6 S5    
H1+H4 x G1+G4 D3 D3    
"T":SpzTr.
Wirkung Spezialisierung (AUF:Anzahl Asse, ABW: Anzahl erfolgr. 2. Chancen,TOP: Zusatzspielpunkte) "X":NormTr.
Detail : TRN : Punkt durch Trainereinsatz, TOP :… Topspin, AUF:… Trickaufschlag, ABW : … Abwehrspiel, Halle : … wegen Hallenausbau, PSY : … wegen Psychologen, MN+ : Mentaltest bestanden, MN- : nicht bestanden - trainieren!
Spw Heim Halle Trn TOP L/F Tot
S1 S2 Michael Maze 543 5 2 0 20 0 570
Eilers 527 0 15 542
1. Satz 2. Satz 3. Satz 4. Satz
1 1 AUF 1 1
1 1 2 2
2 AUF 2 1 AUF 3
2 3 3 4
3 2 AUF 4 5
3 AUF 3 5 6
4 4 2 AUF 1
5 5 3 7
4 4 6 TOP 8
5 5 7 2 AUF
6 AUF 6 8 9 TOP
6 7 4 3 AUF
7 8 9 TOP 10 TOP
7 AUF 6 10 4 AUF
8 AUF 9 11 11
9 AUF 10
8 7 2 1 3 1
10 11
9
11 1 1
0 1
Spw Heim Halle Trn TOP L/F Tot
S3 S1 Christian Süß 515 5 2 0 20 0 542
Franz 580 0 15 595
1. Satz 2. Satz 3. Satz
1 1 AUF 1 AUF
2 2 2 AUF
3 AUF 3 1 TOP
4 4 3 AUF
5 5 4
6 1 TOP 5
1 TOP 6 6
7 7 7
8 8 AUF 8
2 TOP 9 AUF 9
9 10 AUF 10 AUF
10 AUF 11 11 AUF
11
0 2 0 3
0 1
Spw Heim Halle Trn TOP L/F Tot
S5 S5 Ryusuke Sakamoto 470 5 2 0 14 0 491
Freese 429 0 15 444
1. Satz 2. Satz 3. Satz
1 1 1 AUF
2 2 1
3 3 2
4 1 3
5 2 2 AUF
6 3 4
7 4 3 AUF
8 4 4 AUF
9 5 5
10 5 AUF 6
1 6 7
11 7 5 AUF
8 6 AUF
1 0 9 TOP 8
10 7 AUF
11 9
8
2 0 9 AUF
10
11
3 0
Spw Heim Halle Trn TOP L/F Tot
S6 S3 Nobody 443 5 2 0 0 450
Steinweg 472 0 17 15 504
1. Satz 2. Satz 3. Satz
1 1 1
1 2 2 TOP
2 3 3
3 4 4
2 1 5
4 2 6
5 5 1
3 6 TOP 7
6 7 2
7 8 3 Hal
8 9 8
9 3 9
10 TOP 10 4
11 11 10
11
0 1 0 2
0 3
Spw1 Spw2 Heim Halle Trn DOP L/F Tot
D1 D1 D1 536 510 5 2 0 0 0 530
D1 569 512 0 2 15 557
1. Satz 2. Satz 3. Satz
1 1 1
2 2 1
1 3 2
3 4 2
4 5 3
5 6 4
6 7 5
2 1 6
7 8 7
8 9 8
9 10 9
3 11 3
4 10
5 0 2 11
10
11 0 3
0 1
Spw1 Spw2 Heim Halle Trn DOP L/F Tot
D2 D2 D2 465 438 5 2 0 14 0 472
D2 460 418 0 4 15 458
1. Satz 2. Satz 3. Satz
1 1 1
1 2 1
2 3 2
3 4 2
4 5 3
5 1 4
6 6 3
2 7 4
7 8 5
8 9 5
3 2 6
4 10 7
9 11 6
10 8
11 2 0 7
9
1 0 8
9
10
10
11
12
3 0
Spw Heim Halle Trn TOP L/F Tot
S1 S1 Michael Maze 531 5 2 0 20 0 558
Franz 558 0 15 573
1. Satz 2. Satz 3. Satz
1 1 AUF 1
2 1 TOP 2
3 2 3
1 3 1
4 4 2
2 TOP 5 4 AUF
5 2 5
6 3 AUF 6
7 4 7
8 5 8 AUF
9 AUF 6 9
10 7 AUF 10
11 AUF 8 11 AUF
9
0 1 10 0 3
11 AUF
0 2
Spw Heim Halle Trn TOP L/F Tot
S3 S2 Christian Süß 505 5 2 0 20 0 532
Eilers 501 0 15 516
1. Satz 2. Satz 3. Satz
1 AUF 1 1
2 1 AUF 2
3 AUF 2 TOP 1
4 AUF 2 AUF 3
1 TOP 3 AUF 4
5 AUF 3 2 TOP
6 AUF 4 3
7 5 4 TOP
8 4 TOP 5
2 TOP 6 AUF 6
3 5 5
9 7 6
4 8 7
5 9 7
6 TOP 6 TOP 8
10 AUF 7 TOP 8
7 8 9 AUF
11 10 9
9 10 AUF
0 1 11 10
11 AUF
0 2 11 TOP
12
12
13
14 AUF
0 3
Spw Heim Halle Trn TOP L/F Tot
S5 S3 Ryusuke Sakamoto 460 5 2 0 14 0 481
Steinweg 449 0 17 15 481
1. Satz 2. Satz 3. Satz 4. Satz
1 1 1 TOP 1
2 1 2 TOP 2
3 2 1 3 TOP
1 TOP 3 TOP 2 Hal 1
4 4 TOP 3 2
2 2 3 TOP 3
3 TOP 3 TOP 4 4
4 4 TOP 4 5
5 TOP 5 5 4
5 6 5 5
6 5 TOP 6 6
6 TOP 6 6 7
7 7 7 6
7 8 7 8 TOP
8 9 8 7
8 7 9 8
9 10 10 9
9 8 11 9
10 11 TOP 10
10 TOP 1 2 11
11 1 1
11 TOP 1 3
12
12
13
14
1 0
Das Verliererteam hat durch genaue Beobachtung der Spielweise der Sieger etwas dazugelernt!